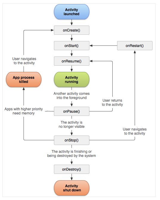
1. 수명주기란?



2. 예시 코드
(1) MainActivity.java
public class MainActivity extends AppCompatActivity {
@Override
protected void onCreate(Bundle savedInstanceState) {
super.onCreate(savedInstanceState);
setContentView(R.layout.activity_main);
Toast.makeText(this, "onCreate() 호출됨", Toast.LENGTH_LONG).show();
Button button = (Button) findViewById(R.id.button);
button.setOnClickListener(new View.OnClickListener() {
@Override
public void onClick(View v) {
finish();
}
});
}
// Generate > Override Methods()
@Override
protected void onStart() {
super.onStart();
Toast.makeText(this, "onStart() 호출됨", Toast.LENGTH_LONG).show();
}
@Override
protected void onStop() {
super.onStop();
Toast.makeText(this, "onStop() 호출됨", Toast.LENGTH_LONG).show();
}
@Override
protected void onDestroy() {
super.onDestroy();
Toast.makeText(this, "onDestroy() 호출됨", Toast.LENGTH_LONG).show();
}
@Override
protected void onPause() {
super.onPause();
Toast.makeText(this, "onPause() 호출됨", Toast.LENGTH_LONG).show();
SharedPreferences pref = getSharedPreferences("pref", Activity.MODE_PRIVATE);
SharedPreferences.Editor editor = pref.edit();
editor.putString("name", "소녀시대");
editor.commit(); // 저장
}
@Override
protected void onResume() {
super.onResume();
Toast.makeText(this, "onResume() 호출됨", Toast.LENGTH_LONG).show();
SharedPreferences pref = getSharedPreferences("pref", Activity.MODE_PRIVATE);
if (pref != null) {
String name = pref.getString("name", "");
Toast.makeText(this, "복구된 이름 : "+name, Toast.LENGTH_LONG).show();
}
}
}
'Android' 카테고리의 다른 글
| [Android] 안드로이드 : 브로드캐스트 수신자 (0) | 2019.12.10 |
|---|---|
| [Android] 안드로이드 : 서비스 (0) | 2019.12.10 |
| [Android] 안드로이드 : 부가데이터 (0) | 2019.12.09 |
| [Android] 안드로이드 : 인텐트(Intent) (0) | 2019.12.05 |
| [Android] 안드로이드 : 화면 구성과 화면 간 전환 (0) | 2019.12.05 |
댓글